Real-time delivery commitment powered by inventory, routing, and operational capacity.
Client
Delivery Promise Engine
Year
2024-Present
Modern commerce platforms cannot rely on static delivery lead times. The promise shown at checkout must account for multiple operational constraints across inventory availability, warehouse throughput, transportation routes, and dispatch feasibility.
This project involved designing and implementing a Delivery Promise & Fulfillment Commitment Engine, a system responsible for generating reliable delivery commitments in real time.
The engine combines Available-to-Promise (ATP) logic, dispatch scheduling feasibility, and network capacity awareness to determine whether a customer order can be fulfilled within specific delivery windows. Rather than relying on predefined lead times, the system dynamically evaluates inventory availability across fulfillment nodes, warehouse processing capacity, routing feasibility, and carrier service levels before producing a delivery commitment.
The architecture integrates multiple operational signals including order location, node inventory, processing throughput limits, and transportation constraints. These inputs feed into a decision layer that determines the earliest feasible delivery promise while ensuring downstream fulfillment and dispatch systems can execute the commitment.
The system also supports multi-node fulfillment strategies, enabling orders to be routed through different fulfillment nodes depending on capacity availability and network efficiency.
By aligning customer-facing delivery promises with real operational constraints, this system improves delivery reliability while preventing network overload. It forms a foundational capability for modern e-commerce logistics platforms where customer experience must remain tightly coupled with operational feasibility.
Scope of Work

Operational Scope of the Delivery Promise System
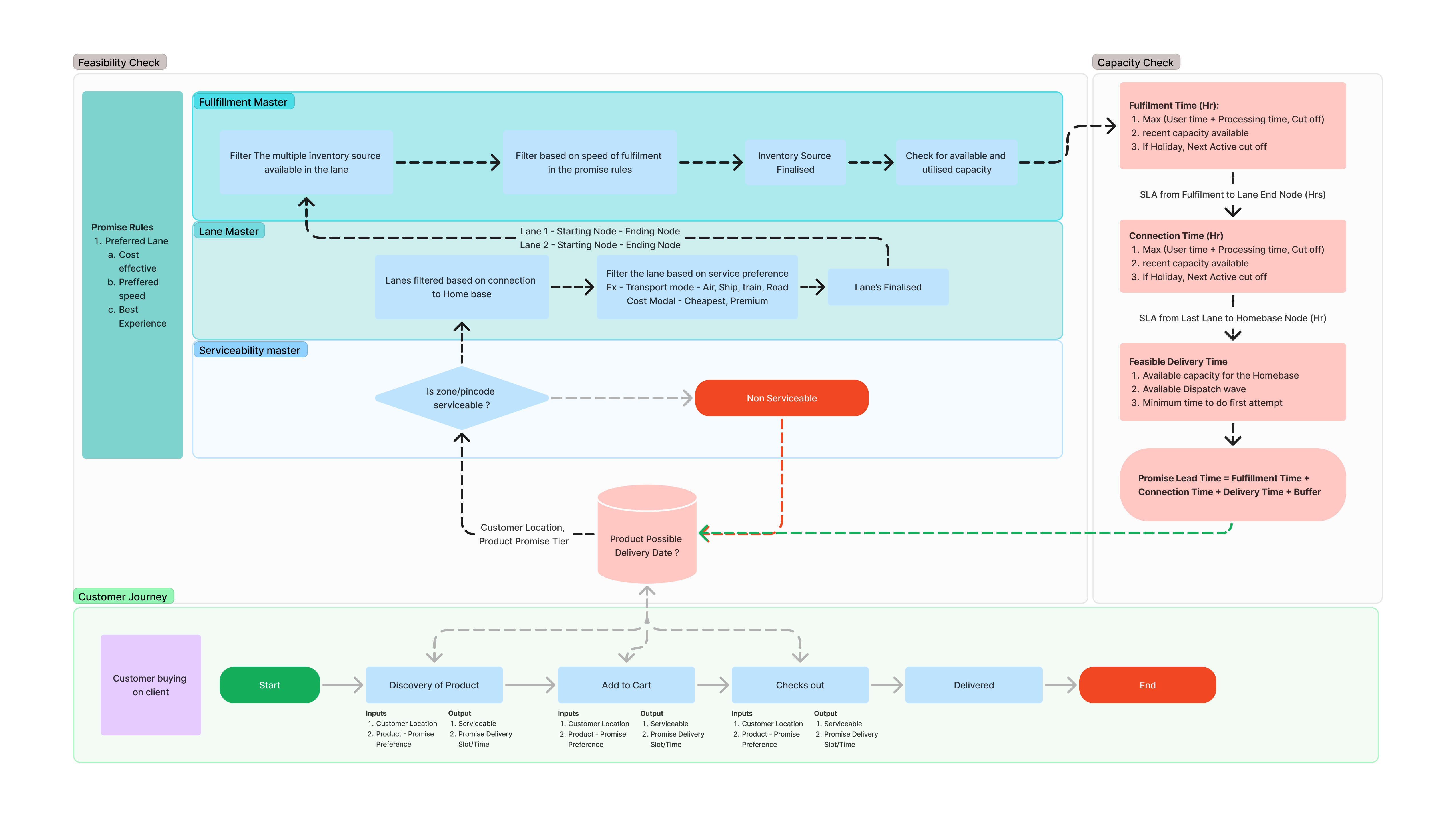
The delivery promise system models the entire fulfillment network from inventory sources to the customer. Instead of relying on static lead times, the system evaluates each operational stage involved in fulfilling an order.
The network is represented as a sequence of nodes and transportation lanes:
Inventory Sources (Fulfillment Centers / Stores) where orders are picked and packed
Sorting Facilities where shipments are consolidated and routed
Last Mile Hubs where orders are dispatched to delivery fleets
Customer Delivery Points
Each connection between nodes represents a transport lane with defined transit time, dispatch schedules, and operational constraints.
For every order, the system evaluates possible fulfillment paths across this network and determines which path can meet the delivery commitment while respecting operational limits such as processing capacity, dispatch cutoffs, and transportation availability.
By modelling the fulfillment network explicitly, the promise system ensures that delivery commitments are aligned with the real capabilities of the logistics network.

Customer Experience Layer
Once feasible delivery timelines are computed, the system generates delivery options that can be offered to customers during checkout or post-purchase.
These options may include:
same-day or next-day delivery
scheduled delivery windows
lower-cost delayed delivery options
rescheduling options during transit
Each option is backed by the promise engine, ensuring that the delivery commitment shown to the customer can be executed by the underlying logistics network.
This allows the platform to balance customer convenience, operational feasibility, and revenue optimization.

Delivery Modes and Commercial Optimization
The promise system also supports multiple delivery modes that can be dynamically presented based on operational feasibility and business strategy.
Examples include:
premium same-day delivery
standard next-day delivery
discounted slower delivery options
environmentally optimized delivery routes
By computing multiple feasible delivery timelines, the system enables businesses to optimize both customer choice and delivery economics.

Lead Time Computation and Feasibility Checks
The delivery promise is computed by evaluating the time required across each stage of the fulfillment network.
The system decomposes lead time into four components:
Fulfillment Time
Time required to process the order at the fulfillment node, including picking, packing, and staging.
Connection Time
Time required for shipments to move between logistics nodes and align with dispatch schedules.
Transit Time
Transportation duration across the logistics network.
Last Mile Delivery Time
Final delivery from the last-mile hub to the customer.
The final promise is calculated as:
Promise Lead Time = Fulfillment Time + Connection Time + Transit Time + Delivery Time + Buffer
Capacity constraints and dispatch availability are validated before the commitment is offered to the customer.











